Moritz
Moritz
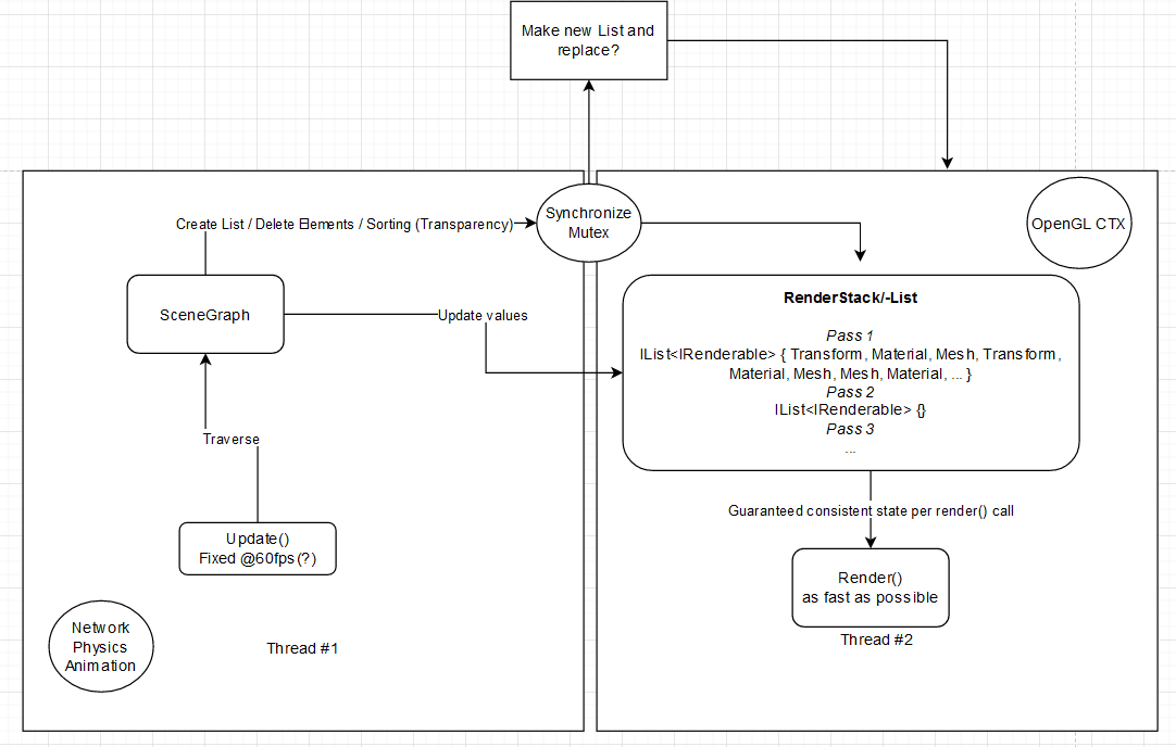
Closes: #605 Closes: #525 Closes: #456 Closes: #396 - Implemented new mesh backing field logic which registeres each and every change inside the data - Update GPU data once per...
Example code ```csharp _scene = new SceneContainer { Children = new List() { new SceneNode { Components = new List { new Transform(), new Cube() } } } }; _sceneRenderer...
Example: ```csharp var cube = new Cube(); cube.Colors[2] = (uint)ColorUint.Red; // no event handler var tmpArr = new uint[] { (uint)ColorUint.Red, (uint)ColorUint.Blue, ... } cube.Colors = tmpArr; // event handler...
## Current behavior ```csharp var tr = new Transform(); tr.RotationMatrix = new float4x4(float4.Zero, float4.Zero, float4.Zero, new float4(0, 0, 0, 1)); Console.WriteLine(tr.RotationMatrix.ToString()); ``` Output ```bash (NaN; NaN; NaN; 0) (NaN; NaN;...
Extension of: https://github.com/FUSEEProjectTeam/Fusee/issues/454 First integration, then gizmos.

I've added the Fusee.Xene.md file within the source code to the wiki: https://github.com/FUSEEProjectTeam/Fusee/wiki/FUSEE-Xene I think this page needs some changes and updates. After that it should be good to go...
Currently the `ImGuiInputDriver` is very bare bone and not production ready. Re-iterate and implement with different keyboard layouts (and languages) and input vs. UTF-8 text output in mind. @griestopf it...