Still4
Still4
### Bootstraptable version(s) affected 1.19.1 ### Description 监听了下虚拟滚动的事件,发现当滚动到100行以后会预加载下一页,也就是150-350行的数据,加载出来的数据似乎判定为无效,会再次加载0-200行的数据,表现上就是最后100以后的行无法显示,滚动条到对应位置会短暂白屏,然后跳回100行的位置 ### Example(s) _No response_ ### Possible Solutions _No response_ ### Additional Context _No response_
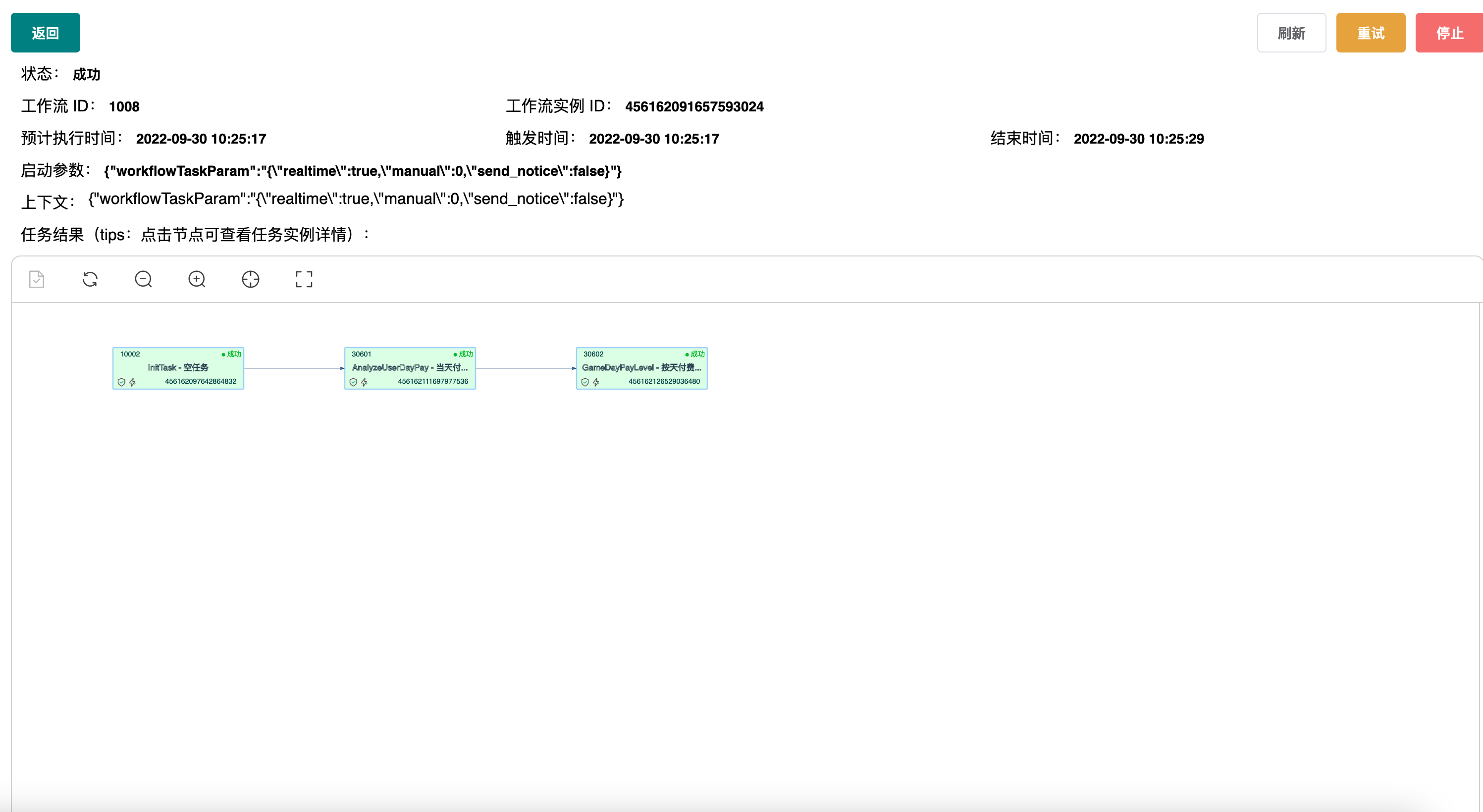
先上图   最后这个节点是完成的,但是状态不对,检查了下日志 ``` 2022-09-30 10:25:29.324 [oms-server-akka.w-r-c-d-55] INFO t.p.s.c.w.WorkflowInstanceManager - [Workflow-1007|456162090994892992] node(nodeId=100704,jobId=30503,instanceId=456162126029914304) finished in workflowInstance, status=SUCCEED,result= 2022-09-30 10:25:29.324 [oms-server-akka.w-r-c-d-59] INFO t.p.s.c.w.WorkflowInstanceManager - [Workflow-1008|456162091657593024] node(nodeId=100803,jobId=30602,instanceId=456162126529036480) finished in workflowInstance, status=SUCCEED,result= 2022-09-30...
``` ``` the first minute about 5 mins later about 10 mins later