[oneDNN][tfg][remapper] Contraction + BiasAdd + <Activation> Fusion.
This PR enables few fusions (contraction related):
- Contraction (MatMul, Conv2D, Conv3D, and DepthwiseConv2DNative) + BiasAdd
- Contraction + BiasAdd + Activation (Relu, Relu6, LeakyRelu, Tanh, and Sigmoid)
Note: We are gradually renaming MKL to oneDNN.
@ChiaHungDuan Thank you very much for the suggestions. We will submit a format PR soon.
@ChiaHungDuan @penpornk This PR is a formal PR. Please help reviewing this.
LGTM. Please wait for Roman's approval
@mdfaijul Can you please check @joker-eph's comments and keep us posted ? Thank you!
@ChiaHungDuan @joker-eph Thank you very much for reviewing this PR and the suggestions. I have addressed all. Please check it.
@ChiaHungDuan Thanks! again for the reviews. I have addressed those. Please check.
@rdzhabarov @ChiaHungDuan Any update on this PR?
@rdzhabarov Thanks! for the review. I have addressed the comments. Please check.
@rdzhabarov Thanks! for the review. I have addressed the comments. Please check.
@penpornk could you help merging this? I do not see to have a permission to "merge pull request".
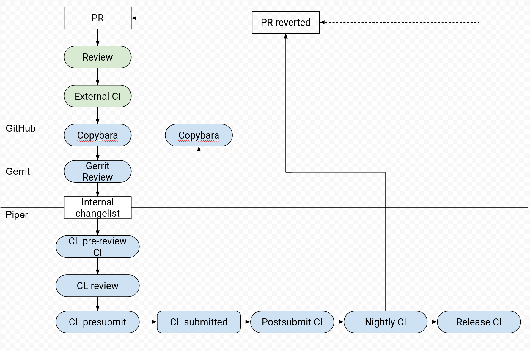
Don't merge PRs. They get converted to internal CLs, reviewed there and then merged via Copybara

@mdfaijul i see some trivial failures, could you fix those?
- pass.cc:44 ClangTidy: do not use namespace using-directives; use using-declarations instead
- pass.cc:121 ClangTidy: missing [#include]
for 'std::string' - remapping_helper.h:63 ClangTidy: missing [#include]
for 'std::string'
@rdzhabarov I have addressed those. However, I am not sure how to run clang-tidy on tensorflow repository. Please check if it passes now.
@rdzhabarov Please let us know if the PR caused any more failures or not. Thanks!
@mdfaijul these are the failures
tensorflow/core/transforms/remapper/remapping_helper.h:26 ClangTidy: do not use unnamed namespaces in header files
tensorflow/core/transforms/remapper/remapping_helper.h:65 ClangTidy: unused function 'GetTfgOpName'
Let's fix these. If there will be yet another failures I'll take a look and will be fixing internally myself.
@mdfaijul these are the failures
tensorflow/core/transforms/remapper/remapping_helper.h:26 ClangTidy: do not use unnamed namespaces in header files tensorflow/core/transforms/remapper/remapping_helper.h:65 ClangTidy: unused function 'GetTfgOpName'Let's fix these. If there will be yet another failures I'll take a look and will be fixing internally myself.
Thanks! @rdzhabarov. I will take a look into those. May I know the clang-tidy command being used for those failures. I have produced compile_commands.json and will try running cland-tidy on my side. It would be also nice to know if there is better a way to do clang-tidy on a bazel project like tensorflow.
@rdzhabarov Please let us know if we have still internal failures or not. Thanks!
Importing changes now.
@mdfaijul can you check tensorflow/core/transforms/remapper/tests/contraction.mlir?
EDIT: I changed -remapper to -tfg-remapper but it's still failing.
@rdzhabarov Nice catch. I forgot to update the RUN command. Fixed it. Thanks!
@mdfaijul the test was failing when i fixed that. So i expect it to fail with your change.
@rdzhabarov Is there any command for automated like bazel test?
@rdzhabarov I ran this manually
bazel-bin/tensorflow/core/transforms/tfg-transforms-opt --tfg-remapper tensorflow/core/transforms/remapper/tests/contraction.mlir | bazel-bin/external/llvm-project/llvm/FileCheck tensorflow/core/transforms/remapper/tests/contraction.mlir
And here is the output
2022-08-16 16:40:55.164940: I tensorflow/core/util/util.cc:169] oneDNN custom operations are on. You may see slightly different numerical results due to floating-point round-off errors from different computation orders. To turn them off, set the environment variable `TF_ENABLE_ONEDNN_OPTS=0`.
I do not see an error on my side, I think.
@rdzhabarov Is it possible to give me a reproducer command?
It looks like the command is:
tfg-transforms-opt --tfg-remapper long_path/contraction.mlir | FileCheck long_path/contraction.mlir
I have not tried to repro yet (i replaced actual path to the file with long_path)
I was able to repro locally with
blaze test //third_party/tensorflow/core/transforms/remapper/...
(was running internally, I think bazel should work for you)
/tests/contraction.mlir:41:12: error: CHECK: expected string not found in input
// CHECK: _FusedConv3D(%[[PLACEHOLDER]], %[[FILTER]], %[[BIAS]]) {{.*}} name("BiasAdd") {{.*}} fused_ops = ["BiasAdd"]
^
<stdin>:21:66: note: scanning from here
%Const_1, %ctl_2 = Const device("/device:CPU:0") name("Const_1") {dtype = f32, value = dense<[0.00119970727, 0.199058324]> : tensor<2xf32>} : () -> (tensor<*xf32>)
^
<stdin>:21:66: note: with "PLACEHOLDER" equal to "Placeholder"
%Const_1, %ctl_2 = Const device("/device:CPU:0") name("Const_1") {dtype = f32, value = dense<[0.00119970727, 0.199058324]> : tensor<2xf32>} : () -> (tensor<*xf32>)
^
<stdin>:21:66: note: with "FILTER" equal to "Const"
%Const_1, %ctl_2 = Const device("/device:CPU:0") name("Const_1") {dtype = f32, value = dense<[0.00119970727, 0.199058324]> : tensor<2xf32>} : () -> (tensor<*xf32>)
^
<stdin>:21:66: note: with "BIAS" equal to "Const_1"
%Const_1, %ctl_2 = Const device("/device:CPU:0") name("Const_1") {dtype = f32, value = dense<[0.00119970727, 0.199058324]> : tensor<2xf32>} : () -> (tensor<*xf32>)
^
contraction.mlir:61:12: error: CHECK: expected string not found in input
// CHECK: _FusedDepthwiseConv2dNative(%[[PLACEHOLDER]], %[[FILTER]], %[[BIAS]]) {{.*}} name("BiasAdd") {{.*}} fused_ops = ["BiasAdd"]
^
<stdin>:34:66: note: scanning from here
%Const_6, %ctl_7 = Const device("/device:CPU:0") name("Const_1") {dtype = f32, value = dense<[-0.777153254, -0.696344554, 0.0879275202, -1.49649549]> : tensor<4xf32>} : () -> (tensor<*xf32>)
^
<stdin>:34:66: note: with "PLACEHOLDER" equal to "Placeholder"
%Const_6, %ctl_7 = Const device("/device:CPU:0") name("Const_1") {dtype = f32, value = dense<[-0.777153254, -0.696344554, 0.0879275202, -1.49649549]> : tensor<4xf32>} : () -> (tensor<*xf32>)
@rdzhabarov Thank you very much for the error logs. This is very helpful. I could reproduce those errors with environment variable TF_ENABLE_ONEDNN_OPTS=0. I had an impression that oneDNN has been enabled by default. But I realized that it is default only on cascade-lake and onwards. So I separated out onednn based patterns test (tensorflow/core/transforms/remapper/tests/onednn_contraction.mlir). Now we have added 2 tests
bazel-bin/tensorflow/core/transforms/tfg-transforms-opt --tfg-remapper=enable-onednn-patterns tensorflow/core/transforms/remapper/tests/onednn_contraction.mlir | bazel-bin/external/llvm-project/llvm/FileCheck tensorflow/core/transforms/remapper/tests/onednn_contraction.mlir
bazel-bin/tensorflow/core/transforms/tfg-transforms-opt --tfg-remapper tensorflow/core/transforms/remapper/tests/contraction.mlir | bazel-bin/external/llvm-project/llvm/FileCheck tensorflow/core/transforms/remapper/tests/contraction.mlir
Please let me know if it is working now.
Thank you! I'm importing/testing.