shopify-api
shopify-api copied to clipboard
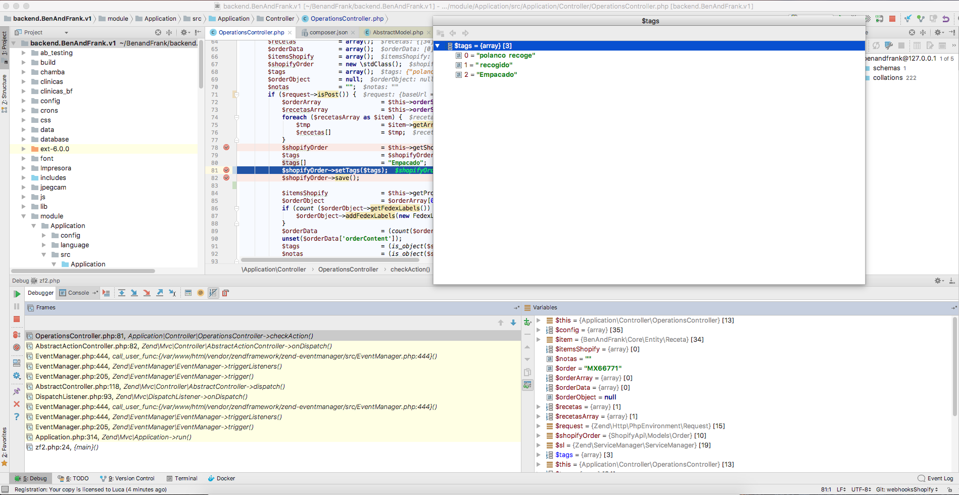
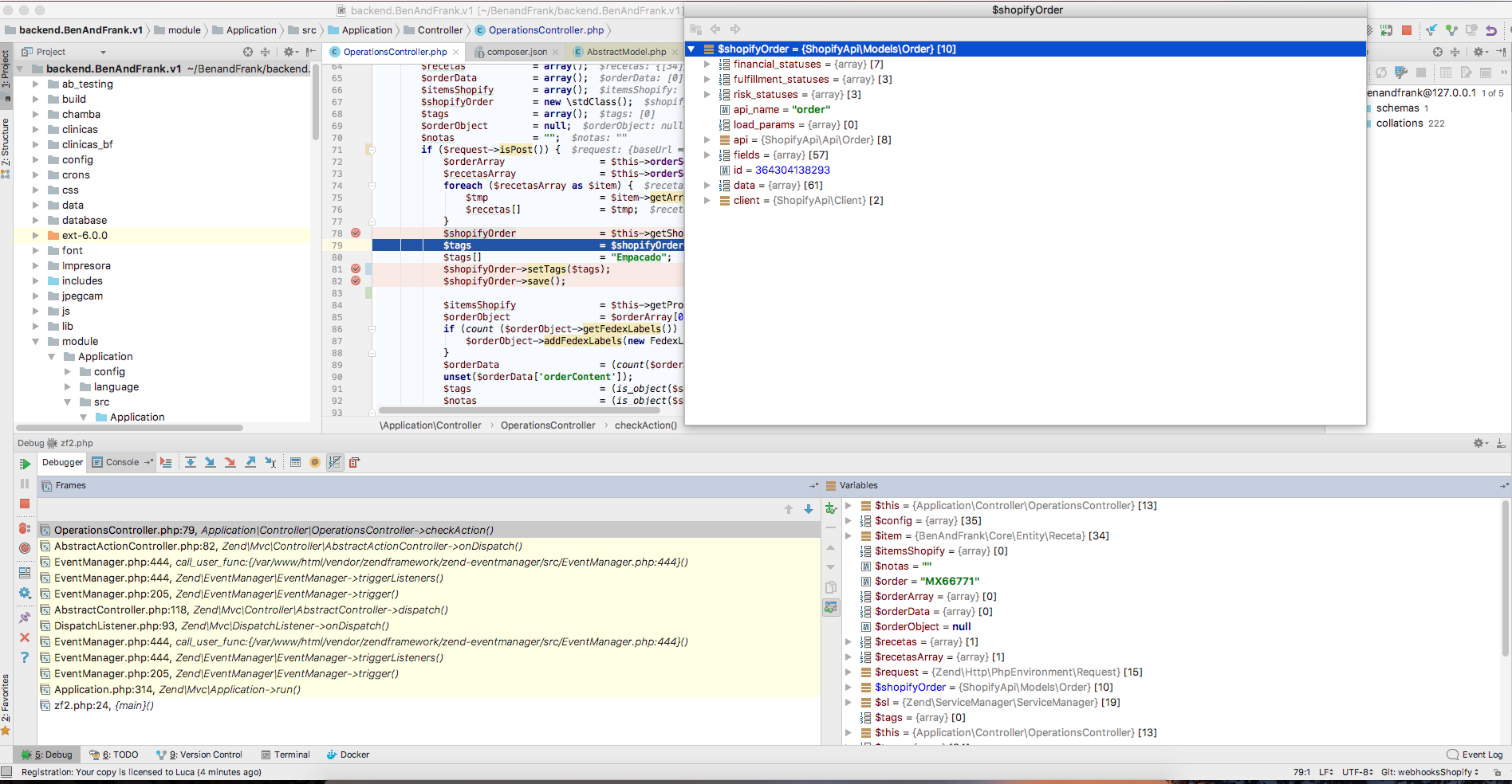
Problem to Save Tags
Issue and Steps to Reproduce
Obtain a ShopifyApi\Models\Order Adding to this object a new tag Try to save
Versions
0.9.*
Screenshots

Expected
[status code] 200
Actual
Client error response [status code] 422 [reason phrase] Unprocessable Entity [url] https://ben-frank.myshopify.com/admin/orders/364304138293.json
Additional Details
- Installed packages: