FlaUI icon indicating copy to clipboard operation
FlaUI copied to clipboard

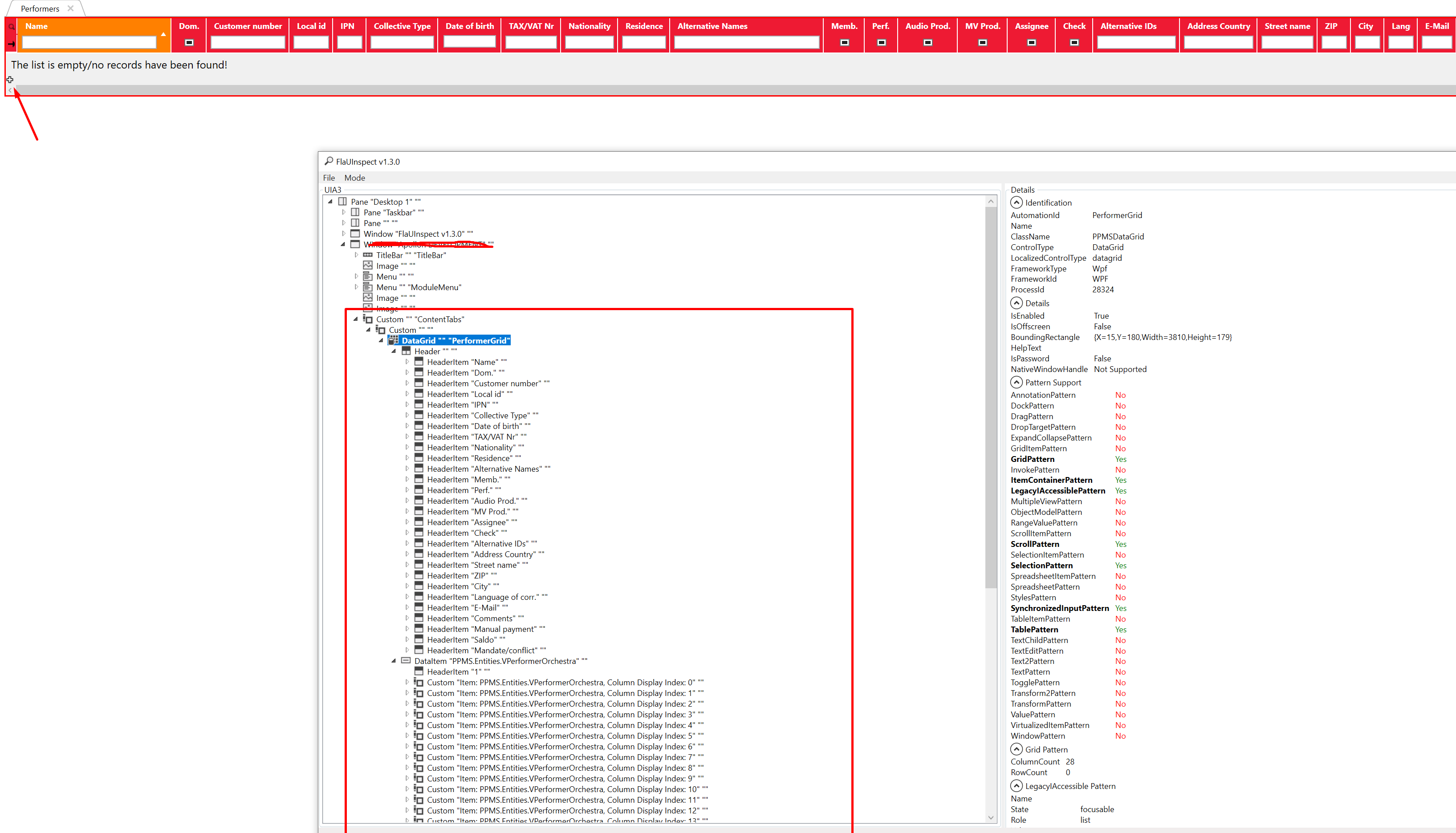
I cant find button. I have name and everything.

Open ghost opened this issue 4 years ago • 7 comments

I have tried everything. I'm trying to click the button. But doesn't have any luck. Also, I could not find also with FLAui inspect or with the windows Inspect application.

Screenshot_2 Screenshot_4 Screenshot_3

ghost avatar Jan 10 '22 15:01 ghost

@jolce95 You need to use FindFirstDescendant(cf => cf.ByAutomationId(id)). x:Name='id' in WPF will be translated to ID in FlaUI. I see that in my WPF application. Use next time the FlaUI Inspect tool to get the fields of your WPF element.

kevinheyvaert avatar Jan 10 '22 15:01 kevinheyvaert

@kevinheyvaert Yea i have tried with FindFirstDescendant(cf => cf.ByAutomationId(id)) also, and using FLAui inspect notting seems to be solution.

ghost avatar Jan 10 '22 15:01 ghost

@jolce95 , can you show me an output/screenshot of the FlaUI Inspect tool? just to see what is visible?

kevinheyvaert avatar Jan 10 '22 16:01 kevinheyvaert

Like it's not there, I cant select that item. But in application works fine.

Screenshot_2

ghost avatar Jan 10 '22 16:01 ghost

@jolce95 the inspector has the ability to track the item under your cursor. Did you try it? IIRC it's in the "Mode" menu.

LevYas avatar Apr 07 '22 14:04 LevYas

Yea i have try also that. Its some custom button in our app. Probably need to change something in XAML to put some id or similar.

@jolce95 the inspector has the ability to track the item under your cursor. Did you try it? IIRC it's in the "Mode" menu.

ghost avatar Apr 11 '22 19:04 ghost

@jolce95 in my app I assigned AutomationIds to every element I use in tests. It's the most reliable and easy thing to do, so I definitely recommend doing that.

I have this helper function:

    public static AutomationElement FindDescById(AutomationElement element, string automationId)
    {
        RetryResult<AutomationElement> result = Retry.WhileNull(
            () => element.FindFirstDescendant(cf => cf.ByAutomationId(automationId)),
            TimeSpan.FromMilliseconds(300));

        result.Success.Should().BeTrue($"we expect to find element with id '{automationId}', which is " +
                                       "not found or unavailable");
        return result.Result;
    }

Retry is needed in case when the element just appeared after the previous command, so we give it time to appear.

You can invoke it by feeding just the main window and the string ID you assigned. No manual delving is needed.

LevYas avatar Apr 12 '22 04:04 LevYas